- Knowledge Base
- HOW TO GUIDES
- WAREHOUSE
How to send packing info to EDI Export
How to send packing info to EDIExport
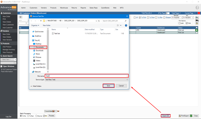
- Go to Warehouse > Orders to Pick.

- select To Pick > Choose an order > Click Export EDI button.

- Select where you want to save the file and enter the desired file name and click Save.

- Select SOPI (Shipment, Order, Package, and Item) and click Done.

Here’s the sample of the exported file.